Central de Liberação
para Cobrança para Processos ILPI e Pacientes Particulares de Home Care /
Clínica de Transição
Os documentos gerados pelo módulo de faturamento do IW para pacientes
particulares ou residentes de ILPI, através da interface F01126),
deverão passar ainda por etapas formais de “Emissão da Nota Fiscal do Serviço (NFS)”
bem como deverá ser realizada ainda uma ação de “liberação para cobrança”
para que os esses documentos sejam enviados para o módulo financeiro (Contas a
Receber do IW-FOC).
A figura a seguir ilustra a interface F01126 na qual são realizados os cálculos
dos valores a receber pelos serviços prestados.

Antes que um
DOC de faturamento seja visto na “Central de Controle de Liberação
para Cobrança” você deverá efetivar a “Aprovação” do DOC (através do
botão “Aprovação”) ilustrado acima. Note que após a aprovação esse botão
irá comutar para cor de fonte “verde” sinalizando que o DOC de faturamento em
foco já foi aprovado.
Você poderá pesquisar somente DOC´s já aprovados ticando o check box
“Aprovados”: Nessa condição no resultado da pesquisa retornarão somente DOC´s
já aprovados.
IMPORTANTE:
[a] - Deve-se verificar no cadastro do atendimento se os Responsáveis
Financeiros foram corretamente declarados no cadastro do paciente / residente e
se o “contrato” com as regras comerciais está corretamente configurado para
cobrança contra um pagador “Pessoa Física”.
Veja as pontuações abaixo:
Cadastramento dos Responsáveis Financeiros pelo Paciente/ Residente
[1] – O Contrato vinculado ao residente / paciente deve ser declarado com o
atributo “Contrato particular” (CHARGEPERSONRESP) valorado com
“sim”.
[2] – O Responsável financeiro principal precisa ser declarado (veja 3ª aba da
esquerda para a direita do painel “Cadastro” do Prontuário (F01182, F01155 ou
F01039). Modelo de dados: GLBPERSONKINSHIP.ID =
CapAdmission.IDPersonKinShip e GLBPERSONKINSHIP.IDPERSONREF = GLBPERSON.ID do
responsável financeiro principal.
[3] – Os demais responsáveis financeiros, quando houver, deve-se cadastrá-los
na aba “Visitantes / Responsáveis” com atributo “Responsável financeiro”
(FINRESPONSIBLE) = sim. Modelo de dados: GLBPERSONVISITOR.IDPERSON =
GLBPERSON.ID do(s) responsável(eis) financeiros do Residente / Paciente.
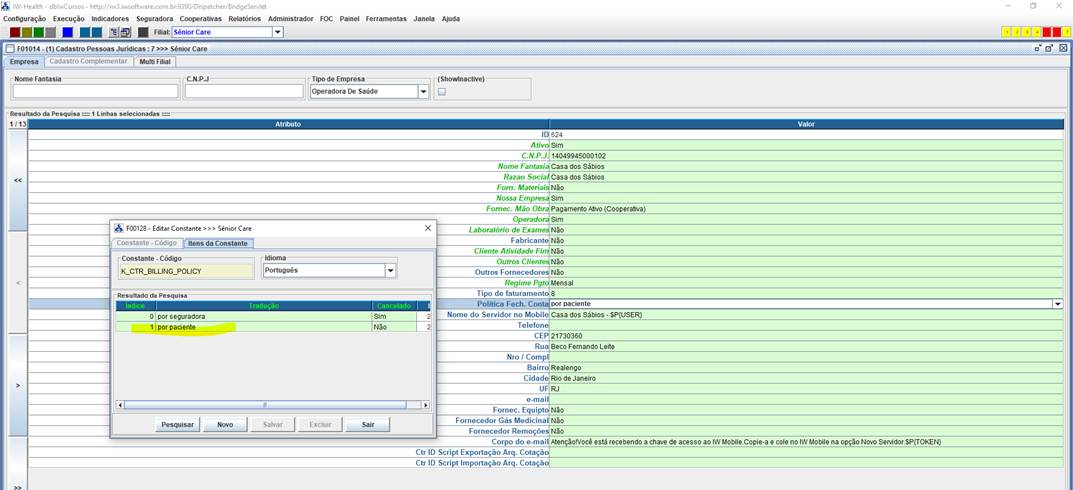
[b] - No cadastro da pessoa jurídica
associado ao contrato particular o atributo “Politica Fech. Conta
(BILLINGPOLICY)” deve estar valorado com a opção “Por paciente”, conforme
ilustrado abaixo:

[c] - O IW
implementa um parâmetro de menu (SENIORCARE=1) que permite lançar a
interface F01126 com um layout otimizado para empresas ILPI
(IW-SeniorCare) conforme apresentado na ilustração acima.
Para
proceder a parametrização do link de lançamento da F01126 nesse modo deve-se,
na interface de configuração dos painéis de navegação realizar a declaração do
lançamento da interface conforme descrito na ilustração a seguir:

Ao lançar a interface F01126 através desse link de menu (contendo a
diretiva SENIORCARE=1) a interface F01126 irá omitir abas, atributos de
filtragem e botões que não se aplicam aos processos de empresas ILIP>
Nota complementar: Além da ativação do parâmetro de menu SENORCARE=1,
devemos também inativar o parâmetro global denominado FIN_PAYMENT_AUTO_TISS_LIBERATE.
Esse parâmetro não se aplica a processos de empresas ILPI.
Os Documentos de faturamento que forem “Aprovados” estarão disponíveis
na interface F02057 que ilustramos abaixo:

Descrição
das Colunas
Prestador do Serviço:
(SERVICEPROVIDER) Corresponde ao nome da empresa ou filial do grupo que está
gerando a cobrança (é o recebedor da cobrança).
ID Fatura: (ID) Identificador unívoco da Fatura gerado automaticamente pelo IW.
Nº Atend: (IDADMISSION) Corresponde ao ID do atendimento no prontuário
do IW.
Residente / Paciente: (PATIENTNAME) Corresponde ao nome do Residente /
Paciente no IW.
Responsável Pago (Sacado): (FINRESPONSIBLE) Corresponde ao responsável
financeiro pelo Residente / Paciente.
Essa informação fica gravada na interface de prontuário do IW no Painel
“Cadastro” na 3ª aba denominada “Responsável Principal” ou “Cuidador”.
Data Início: (STARTDATE) Data de início do período de vigência do DOC de
Faturamento no IW.
Data Fim: (ENDDATE) Data de término do período de vigência do DOC de
Faturamento no IW.
Valor a Faturar (R$): (RECOGVALUE) Corresponde ao valor (bruto) a ser
faturado (cobrado).
Data Vencimento: (LAYAWAYDATE) Data do
vencimento da cobrança. Essa data será gerada automaticamente pelo sistema na
geração da Fatura com base nas regras de negócio de cada processo. Tipicamente
em ILPI a data de vencimento corresponde à “Data Início” do período sendo
faturado (cobrança antecipada). Para “Clínicas de transição” ou “Home Care”
essa data será determinada pelo “Regime de Cobrança” configurado no cadastro da
“Empresa” vinculada ao Contrato de Prestação de serviço (nesse regime se define
uma data nominal de vencimento (ex.: dia 10) e uma latência (ex.: 5 dias). Ao
gerar uma Fatura o IW irá posicionar a data de vencimento na data nominal de
vencimento do mês corrente (se essa data estiver a frente da data corrente) ou
a data de vencimento será a data corrente mais a latência se a data nominal for
anterior à data corrente).
Observações: (COMMENTS) Esse atributo armazena informações gerais sobre a
“Fatura”. Nota: No ato da geração da “Fatura” o IW valora automaticamente esse
atributo indicando o nome do Residente / Paciente, número do atendimento no
prontuário do IW bem como o período ao qual ser refere a cobrança.
Instruções p/ Cobrança: (PAYMENTINSTRUCTION) Esse atributo armazena
instruções complementares para cobrança. Você poderá editar esse campo
diretamente nessa interface e salvar. Essa instrução estará visível no IW-FOC
bem como estará visível também através do IW-Family para orientações ao(s)
sacado(s). Um exemplo: Em alguns casos a fatura será rateada por alguns
familiares do Residente / Paciente (veja descrição da transação “Sub-dividir
Fatura”). Nesses casos em cada parte da fatura original poderá ser gravada o
nome do responsável por cada parte.
NFS Emitida: (INVOICEGENERATED) Esse atributo estará valorado com “sim”
quando a NFS já tiver sido emitida.
Nº NFS: (BSNUMBER) Essa coluna armazena o nº da Nota Fiscal de Serviço
(NFS).
Série NFS: (BSSERIE) Essa coluna armazena a série da Nota Fiscal de
Serviço.
Data Emissão NFS: (BSDATE) Essa coluna armazena a data da emissão da
NFS.
Liberada Cobr: (LIBERATED) Essa será valorada com “sim” quando o
registro já tiver a sua “Cobrança liberada”. IMPORTANTE: Essa liberação
fará com que a Fatura seja enviada para módulo financeiro (IW-FOC). Uma
vez efetivada essa liberação para cobrança, existirá ainda a possibilidade de
estorno dessa liberação (note que o botão “Liberar” comuta automaticamente para
“Estornar Lib.”), mas essa operação estará sujeita a “autorização por parte do
módulo financeiro IW-FOC” (para esse estorno seja autorizado, será
necessário que o título a receber não tenha recebido ainda movimentações no
sistema financeiro). Caso já existam movimentações no sistema financeiro que
impeçam o estorno da liberação da cobrança, ocorrerá uma mensagem de erro e o
estorno da liberação não será efetivado. Nesses casos você deverá cancelar o
registro no sistema financeiro e depois efetivar novamente a operação “Estornar
liberação da cobrança”.
Data Liberação: (LIBERATIONDATE) Esse atributo grava a data da
efetivação da liberação para cobrança da Fatura.
Cancelado: (CANCELED) Esse atributo estará valorado com “sim” se foi
efetivado o cancelamento da Fatura.
IRRF (R$): (INVCTAXVALUE1) Valor do Imposto de Renda em R$.
INSS (R$): (INVCTAXVALUE2) Valor do INSS em R$.
PIS (R$): (INVCTAXVALUE3) Valor do PIS em R$.
CSLL (R$): (INVCTAXVALUE5) Valor do PIS em R$.
ISS (%): (INVCTAXVALUE6) Valor da alíquota de ISS (%). IMPORTANTE:
Somente o ISS tem um tratamento diferenciado nessa interface, pelo fato de que
processo de integração para emissão da NFS com os sites das prefeituras deverá
ser sempre fornecido o valor da alíquota (uma vez que o cálculo do imposto será
realizado no sistema da prefeitura. Todos os demais impostos são passados com
base em seus valores em R$.
|
|
Erro Emissão NFS: (INVOICEGENERROR) Esse atributo poderá ser valorado
com a mensagem de erro ocorrido na integração automatizada de emissão da NFS
junto ao site da prefeitura.
Status Canc. NFS: (INVOICECANCELSTATUS) Esse atributo será valorado com
status de uma solicitação de cancelamento de emissão de uma NFS pela integração
com o site da prefeitura.
Erro Cancelamento NFS: (INVOICECANCELRROR) Esse atributo será valorado
com erro retornado pelo site da prefeitura em uma operação de solicitação de
cancelamento de uma NFS.
ID Pre Fat Orig: (IDDOCSPLITORIG) Esse atributo será valorado
automaticamente pelo IW nos casos em que for realizada uma operação de
“Sub-dividir Fatura”. Nessa campo ficará gravado o ID da Fatura original.
Cobrança sem NFS: (BILLWITHOUTINVOICE) Esse
atributo é obtido automaticamente do cadastro da sua filial (vide interface F02064).
O IW irá considerar o valor desse atributo para permitir ou não a liberação
para cobrança de uma Fatura sem passar pela emissão da NFS.
Data Geração Fatura: (CREATIONDATE) Data em que foi realizada a
“Liberação Interna” do DOC de faturamento na interface (F01126) do IW.
ID Prof. Lib. Cobr.: (IDPERSONLIBERATE) Esse atributo armazena o ID do
profissional que efetivou a liberação da cobrança da Fatura.
Descrição
dos Botões
Botão Emissão NFS: O acionamento desse botão fará com que o IW apresente
um menu de operações conforme ilustração abaixo:

Botão
Emissão NFS: Transação: Emitir NFS
Essa transação irá
acionar o mecanismo para emissão da NFS. O comportamento do IW nessa operação
irá depender se está ativa ou não o processo de integração automatizado via
WEBSEVER com a prefeitura onde está situada a sua filial. No cadastro da filial
realizado através da interface F02064 existem as operações ativar a
integração (veja descrição da interface F02064 nesse documento).
Se a sua empresa ainda não tiver ativado a integração:
Nessa condição, a emissão da Nota Fiscal de Serviço (NFS) deverá ser realizada
manualmente acessando diretamente o site da prefeitura para emitir a nota
fiscal de serviço. Após ter efetiva a emissão da NFS no site da prefeitura
acione o botão “Emitir NFS” no IW e será apresentada interface ilustrada
abaixo:

Informe os valores para os atributos “Nº NFS”, “Série NFS” e “Data emissão NFS”
e acione o botão “Ok” para que essas informações sejam gravadas no sistema.
Se a sua
empresa já tiver ativado a integração:
Nessa
condição o IW Irá acionar a interface WEBSERVER com o site da prefeitura para
solicitar a emissão da Nota Fiscal de Serviço. Importante: O acionamento dessa
transação não fará com que a NFS seja gerada imediatamente (dentro da própria
transação). Em caso de sucesso nesse acionamento o site da prefeitura irá
devolver informações indicando que a solicitação foi realizada com sucesso
(podendo devolver um RPS: Recibo Provisório que poderá ser substituído pelo Nº
da NFS propriamente dito em caso de sucesso na emissão completa da NFS). Nota:
Você poderá consultar o andamento do status da emissão da NFS através da
operação “Verificar emissão NFS”.
IMPORTANTE: Verifique se o parâmetro global “FIN_IW_FOC_ACTIVE”
está ativo na sua instalação. A ativação desse parâmetro será determinante para
ativar o modo de interoperação via integração com WEB SERVICES das prefeituras.
IMPORTANTE: Essa operação poderá ser
realizada em lista da seguinte forma: Selecione várias linhas no gride e
acione essa operação.
O sistema irá abrir uma caixa de
diálogo um gride que terá uma linha para cada registro selecionado. Você poderá
valorar os atributos para emissão da NFS para todas as linhas (utilize recursos
de edição em lista do IW para otimizar essa operação).

Após preencher os atributos acione o
botão “OK”, o sistema irá processar a integração com o WEBERVSER
da prefeitura enviando “lotes” de registros para emissão da NFse.
Você poderá consultar o “Status” de
evolução das emissões das NFSe´s refazendo a pesquisa na interface anterior.
Botão
Emissão NFS: Transação: Verificar emissão NFS
Essa transação irá
acionar o mecanismo de integração com o site da prefeitura para obter o status
de emissão de uma NFS. Quando a integração retornar que a NFS foi emitida com
sucesso o irá alterar automaticamente a coluna NFS Emitida:
(INVOICEGENERATED) para “sim”.
Botão
Emissão NFS: Transação: Carregar PDF NFS
Essa transação irá
funcionar de modo diferenciado dependendo se o a sua filial está configurada
emitir NFS automaticamente via integração ou não.
Se a sua empresa ainda não tiver ativado a integração:
Será aberta
interface para você selecionar um arquivo presente na sua estação de trabalho
com o PDF da NFS. Esse PDF será gravado no sistema.
Se a sua empresa já tiver ativado a integração:
Será
acionada a interface de integração com o site da prefeitura para obter o PDF da
NFS automaticamente.
Botão
Emissão NFS: Transação: Visualizar PDF NFS
Essa transação irá
lançar um visualizador PDF com a imagem da NFS.
Botão
Emissão NFS: Transação: Solicitar cancelamento NFS
Essa transação irá
acionar o mecanismo para cancelamento de uma da NFS. O comportamento do IW
nessa operação irá depender se está ativa ou não o processo de integração
automatizado via WEBSEVER
Se a sua
empresa ainda não tiver ativado a integração:
Será
efetivado o cancelamento do registro de emissão da NFS no IW. O Status
de emissão da nota retornará para “não” e, as informações inseridas sobre a
nota fiscal (Nº, série e data de emissão) serão valoradas com “null”. O sistema
também perguntará se você deseja importar um PDF com a imagem de cancelamento
da NFS (poderá ser válido para casos em que a Fatura estiver sendo
integralmente cancelada). Para casos em que será emitida uma outra NFS a imagem
do PDF da nova nota emitida será naturalmente sobreposta.
Nota: Todo cancelamento de NFS grava informações em uma tabela de
histórico (FINRECOGBILLCANCEL) para fins de memória dessas operações. Esse histórico
poderá ser consultado através da opção “Consultar NFS cancelada”.
Se a sua empresa já tiver ativado a integração:
Será
acionada a interface de integração com o site da prefeitura para solicitar o
cancelamento da NFS.
Nota: Todo cancelamento de NFS grava
informações em uma tabela de histórico (FINRECOGBILLCANCEL) para fins de memória dessas
operações. Esse histórico poderá ser consultado através da opção “Consultar
NFS cancelada”.
IMPORTANTE: No acionamento dessa operação o IW
apresentar caixa de diálogo perguntando:
[1] – Código do motivo do cancelamento
[2] – Descrição do motivo do cancelamento (campo texto).
Nota: Nem todas as prefeituras exigem essas informações de modo que
esses atributos são não obrigatórios.
No cadastramento dos dados para integração por empresa, existem atributos para
registrar essas informações. Se forem cadastrados valores para esses atributos
na F02064 eles serão valorados automaticamente na caixa de diálogo
emitida pelo IW.
Os códigos de motivos de cancelamento podem variar de prefeitura para
prefeitura. Essa informação, quando exigida deverá ser obtida junto à
prefeitura em questão.
Botão
Emissão NFS: Transação: Verificar cancelamento NFS
Essa transação será
procedente somente a sua filial está configurada para operar via integração com
site da prefeitura. Nesse caso o IW irá acionar a integração para obter o
status do cancelamento da NFS e irá atualizar automaticamente o status de
cancelamento da nota no IW (atributo Status Canc. NFS:
(INVOICECANCELSTATUS)). Nota: Em caso de retorno de erro na operação de
cancelamento a descrição do erro (retornado pela integração) será gravado no atributo
Erro Cancelamento NFS: (INVOICECANCELRROR).
Botão Emissão NFS: Transação: Consultar NFS cancelada
Essa transação irá
exibir a caixa de diálogo F02098 para visualizar Notas Fiscais de Serviço que
tenham sido canceladas. Você poderá nessa interface gravar comentários sobre o
motivo do cancelamento da NFS.
Nota: Todo cancelamento de NFS grava informações em uma tabela de
histórico (FINRECOGBILLCANCEL) para fins de memória dessas operações.
Botão
Emissão NFS: Transação: Subdividir Fatura
Essa operação
permitir subdividir uma “Fatura” em partes a serem cobradas de pessoas
distintas. Exemplo: Casos de ILIPI ou “Clínica de transição” onde a conta será
subdividida entre alguns familiares. Para realizar a subdivisão selecione uma
“Fatura” (que ainda não tenha sido liberada e não tenha sido subdividida) e
acione essa operação. O IW irá exibir a interface que ilustramos abaixo:

No gride
será exibia uma linha citando o “Responsável financeiro principal” (*) com a
coluna “Valor a faturar” valorada inicialmente com o valor total da fatura.
(*) O Responsável financeiro principal é aquele cadastrado na interface do
prontuário eletrônico (F01182 – IW Senior Care ou F01155 – IW Hospice u F01030
– IW Care) na 3º aba.
Você poderá
alterar o valor a ser pago pelo responsável financeiro principal (reduzindo
esse valor) para permitir o lançamento de outras parcelas.
A figura a seguir ilustra a interface após termos reduzido o valor da fatura do
responsável financeiro principal: Notem que o valor “Total” no cabeçalho é
exibido em cor “vermelha” indicando que a soma das parcelas da subdivisão não
correspondente ao valor total da fatura.

Agora você poderá adicionar novas linhas no gride. Nessas novas linhas note a
presença da coluna denominada “Selecione outro responsável financeiro”:
Essa coluna é uma caixa de seleção populada com a relação de “Visitantes /
Responsáveis” cadastrados que estejam marcados como “Responsável
Financeiro” pelo paciente. (**)
Selecionamos
um segundo responsável financeiro e digitamos o valor a ser pago por ele.
Sempre que soma dos valores digitados na coluna “Valor a Faturar” for igual ao
valor total a faturar a campo “Total” no cabeçalho da interface será exibido
com o valor em fonte na cor “azul” e sempre que essa soma não for exatamente
igual ao valor total da fatura o valor será exibido com fonte em cor “vermelha”
e não será permitida efetivação da subdivisão.
(*) Nota: O Responsável financeiro principal é
aquele cadastrado na interface do prontuário eletrônico (F01182 – IW Senior
Care ou F01155 – IW Hospice u F01030 – IW Care) na 3ª aba.
A figura
abaixo ilustra essa interface no contexto do IW-SeniorCare:

(**)
Nota: Os demais
responsáveis financeiros são cadastrados na interface que ilustramos abaixo: Os
registros com a coluna “Resp. Financeiro” serão apresentados na caixa de
seleção.

Na interface
ilustrada abaixo, você deverá informar as quantidades das partes (nota: a soma
das partes deverá ser igual ao valor da “Fatura” original. Feito isso clique no
botão “Sub-dividir”.

Nota: Uma parte de uma “Fatura” que foi subdividida não poderá ser
novamente subdividida. Em casos em que se deseja realizar algum tipo de
alteração na forma de subdividir uma “Fatura” o processo a ser executado será
“Estornar a subdivisão” e refazer novamente a operação.
|
|
Botão: Editar
Impostos
Esse botão permitirá editar (corrigir) valores de impostos no faturamento. Essa
operação nominalmente nunca deverá ser executada (se as parametrizações das
alíquotas estiverem corretas e o método de cálculo dos impostos devidamente
homologados). Contudo existem muitas regras específicas de cada prefeitura que
podem acarretar necessidades de adequações em alíquotas ou sobretudo na
marcação da flag de retenção do ISS que podem exigir algum tipo de ajuste.
Botão: NFS Manual
Esse botão permitirá registrar que no sistema os dados da NFS emitida
manualmente diretamente no site da prefeitura. Seu acionamento fará com que o
sistema apresente um popup menu conforme ilustrado abaixo:

Utilize essas operações para realizar manualmente os registros de emissão,
carregamento de PDF, visualização do PDF bem como registrar e consultar
cancelamentos das notas fiscais de serviços que forem emitidas manualmente.
Botão:
Anexos
Esse botão permitirá gerenciar o registro de documentos anexos à NFS. Seu
acionamento fará com que o sistema apresente o popup menu ilustrado abaixo:

Utilize essas operações para anexar documentos complementares relacionados com
a NFS.
Botão: Enviar Doc´s
Esse botão fará o acionamento do envio de documentação (PDF da NFS, Espelho da
Fatura, Boleto para pagamento) por e-mail de forma automatizada em lista.
Para utilização desse recurso devemos selecionar uma ou várias linhas no gride
e acionar esse botão.
O sistema irá apresentar a seguinte caixa de diálogo:

Note que
serão sinalizadas as pendências documentais para cada registro relacionado.
Somente registros sem pendências serão efetivamente processados.
Botão: Liberar
Esse botão fará a liberação do Doc para cobrança.
IMPORTATE: Para empresas que operam com IW-FOC essa operação fará com
que os DOC´s selecionados sejam integrados ao IW-FOC gerando os “Documentos A
Receber” no sistema financeiro de forma automatizada. Consulte o manual do
IW-FOC especificamente o tópico “Integrações” para ver os detalhes desse
processamento.
Botão: Cancelar
Esse botão fará o cancelamento em definitivo da “Fatura”, ou seja, implica em
completa renúncia à cobrança dos serviços prestados.
IMPORTANTE: Para empresas que operam com IW-FOC essa “Fatura” não será
encaminhada para a integração com o sistema financeiro.
Quando acionamos essa operação o sistema apresentará a seguinte mensagem de
alerta:

Botão: Alterar Emissor
Essa operação permitirá alterar a empresa emissora da NFS (coluna IDHOMECARE)
na “Fatura”.
Essa operação é disponibilizada no sistema para permitir alguns regimes
operacionais atípicos, onde a prestação dos serviços é realizada por uma filial
do grupo, mas o faturamento será realizado por outra filial.
IMPORTANTE:
(a) Por se tratar de operação com implicações fiscais a visualização
desse botão será limitada a usuários (não administradores de sistema no IW)
que possuírem a diretiva de segurança global FinBlockChangeInvoiceIssuerCompany
na condição disabled.
(b) Para fins de rastreabilidade, ao realizarmos essa operação,
ficarão gravados dados na “Fatura” indicando qual o usuário que efetivou a
troca do emissor, a empresa substituída e a empresa substituta.
Parâmetros 151 Relacionados à
Interface F02057
|
FIN_IW_FOC_ACTIVE |
Habilita a possibilidade de interoperação via WEBSERVICE
com sites das prefeituras para emissão das Notas Fiscais de Serviços (NFS-e).
Além de ativar esse parâmetro será necessário configurar os demais parâmetros
de integração através da interface F02064. Nota: A ativação desse parâmetro é mandatória para
empresas que utilizam o IW-FOC para gestão e operação dos processos
financeiros da empresa. Mas esse
parâmetro poderá ser eventualmente ativado por empresas que não utilizam o IW
FOC caso os comportamentos acima descritos sejam desejados. |
Anexo A
O módulo de faturamento do IW está preparado para operar de forma
integrada (via WEBSERVER) com os sites das prefeituras de diversos
municípios para emissão da NFS-e (Nota fiscal e serviço eletrônica).
Nota: Essa funcionalidade estará habilitada somente para empresas que
utilizam o módulo financeiro (IW-FOC) do IW.
Para tanto são necessárias parametrizações que devem ser realizadas através da
interface F02064 do IW. Para lançar essa interface utilize o link
de menu ilustrado abaixo:

Parametrização Prévia Requerida
Antes de iniciar a utilização da interface F02064 será necessário
realizar o cadastramento do registro na tabela IFRWEBSERVICE do IW com os
parâmetros de acesso à infraestrutura de integração para emissão automatizada
das Notas Fiscais de Serviço:
Para isso,
deve-se:
Verificar previamente se esses parâmetros já se encontram cadastrados: Para
isso execute o seguinte comando:
|
select A.*
from IFRWEBSERVICE A where (( A.NAME
= 'TECNOSPEED_NOTAFISCAL' and
A.ACTIVE = 1)) |
Caso o comando não retorne nenhum registro então execute o seguinte comando:
|
INSERT
INTO IFRWEBSERVICE (NAME, SERVERURL, IWURL, ACTIVE) VALUES
('TECNOSPEED_NOTAFISCAL',
'https://api.plugnotas.com.br','http://<ip_interno_servidor_aplcacao_IW>:9090/IwTecnospeed/notafiscal',
1) Onde
<ip_interno_servidor_aplcacao_IW_DotNet> deve ser substituído pelo IP
interno do servidor de aplicação IW (dot.net). Nota: Verificar se tabela específica
para gravação de log (FININTEGRATIONLOG) está declarada na base do cliente.
Essa tabela armazeno os históricos das chamadas à infraestrutura de emissão
automatizada de NFSe, e servirá de apoio em casos de análise técnica. |
Somente após nos certificarmos que a parametrização acima tenha sido
realizada corretamente, ao lançarmos a interface F02064 será exibida a
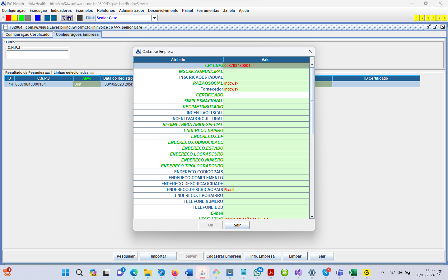
interface ilustrada com 2 abas:
O 1º passo, antes de proceder o cadastro complementar das empresas na 2ª
aba, será importar o “Certificado Digital” da empresa na 1ª aba da F02024:

Na primeira
aba dessa interface você deverá importar para o sistema o “Certificado digital”
da sua empresa. Esse certificado será exigido na integração WEBSERVER com os
sites das prefeituras.
Para
importar o certificado digital acione o botão denominado “Carregar Certificado”
ilustrado abaixo:
Nota: O Certificado digital carregado estará associado à “filial” em
foco no IW.
Quando
acionamos o botão “Carregar Certificado” o IW irá lançar a
interface do Windows Explorer para você selecionar o “arquivo” contendo o
certificado.
A figura a seguir ilustra essa navegação:

Após
selecionar um arquivo válido do certificado a ser carregado o IW irá exibir a
caixa de diálogo abaixo:

Informe a senha do certificado e e-mail (opcional) e acionar o botão “ok”.
IMPORTANTE: Após a carga o certificado o IW fará o cadastro automatizado
da empresa (obtendo o CNPJ diretamente do certificado).
Você poderá
a qualquer momento pesquisar os certificados digitais previamente carregados no
sistema acionando o botão “Pesquisar”.
Importante: Serão exibidos no resultado dessa pesquisa somente
certificados digitais associados a filiais no IW às quais você tem direito de
acesso.
Para
concluir o cadastramento da empresa / filial navegue para a 2ª aba denominada
“Configurações Empresa”.
|
IMPORTANTE: Quando ocorrer a expiração da data
de validade dos certificados cadastrados você deverá carregar um novo
certificado válido. |
Aba: Cadastro e
Configurações da Filial Fiscal no IW
A figura a seguir ilustra a 2ª aba da interface F02064: Nela você
complementará as parametrizações requeridas para o funcionamento da
interface de integração (WEBSERVER) com os sites das prefeituras:

Acione o
botão “Importar” para que o IW insira automaticamente os
registros da “Filiais contábeis” referenciadas no cadastro de filiais na
sua base de dados.
IMPORTANTE: Você terá acesso somente a filiais cadastradas na base de
dados que o seu usuário tenha direito de acesso.
Após ter realizado a operação “Importar” com
sucesso você poderá utilizar os botões “Cadastrar Empresa” para efetivar
formalmente o cadastramento da sua empresa na infraestrutura que fará a
integração com o site da prefeitura.
Descrição dos atributos do gride:
ID: (ID) Identificador unívoco gerado automaticamente pelo IW.
C.N.P.J: (IDNUMBER1): CNPJ da empresa emissora da NFs.
Nome empresa: (ENTERPRISENAME) (sim,não) Nome da empresa emissora da NFs.
Ativo: (ACTIVE) (sim,não) Indica se a empresa
está ativa no sistema.
Data do Registro: (CREATIONDATE) Data
da criação do registro no sistema.
BIP (Data Integr): (INTEGRATIONDATE) Data da registro na infraestrutura de integração
para emissão de NFs por WebServer.
Permite Cobrança sem Emissão de NFS: (BILLWITHOUTINVOICE) (sim,não) Esse atributo irá determinar se o IW irá
permitir a geração de cobrança sem a correspondente emissão de NFS.
Algumas empresas admitem operações de cobrança contra emissão de recibo
simples. Se sua empresa não permitir emissão de documento de cobrança sem a
correspondente emissão de Nota Fiscal de Serviço valores esse atributo “não”.
Emissão de NFS via Integração: (BILLBYINTEGRATION) (sim,não) Esse atributo determina se sua instalação está configurada
para interoperar via integração com API de emissão de NFS via WebServer com o site da prefeitura. Valorando esse
atributo com “sim” fará com que o IW ative um conjunto de
funcionalidades de emissão de NFS em processo automatizado junto ao site
a prefeitura.
ID Certificado: (sim,não)
Refere-se a um ID de cadastramento do certificado digital da sua empresa
para permitir a operação automatizada de emissão de Notas Fiscais de Serviço
através de integração com o site da prefeitura. Nota: O cadastramento do
certificado será exigido no momento do cadastramento da Empresa (Filial Fiscal
IW) na infraestrutura de integração com o site da prefeitura (via WEBSEVER).
BIP (Cod. Serviço): (SERVICECODE
) Código do serviço a ser enviado na integração para emissão da NFs.
BIP (Cod. Taxa Serviço): (SERVICETAXCODE) Código
da taxa de serviço a ser enviada na integração para emissão da NFs.
BIP (CNAE): (CNAECODE) Código CNAE a ser enviado na integração para emissão
da NFs.
Cod. NBS: (NBSCODE) (9 dígitos) Código do serviço
na Nomenclatura Brasileira de Serviços do serviço prestado.
Cod. IBGE Cidade Prest. Serviço: (SERVICECITYCODE)
Código IBGE da cidade de prestação do serviço.
Atributos Relacionados à Reforma tributária:
(IBS_CBS)
Cod. Situação Trib.: (IBSCBSCST) Código CST (Código da Situação
Tributária).
(IBS_CBS) Cod. Class. Trib.: (IBSCBSCCLASSTRIB)
Código CCT (Código da Classificação Tributária).
(IBS_CBS) Cod. Ind. Op.: (IBSCBSCODINDOP) Código
Indicador Operacional.
Descrição
dos Botões:
Cadastrar
Empresa: O
acionamento desse botão fará com que o IW lance a caixa de diálogo
ilustrada abaixo: Preencha todos os atributos obrigatórios e acione o botão “OK”.
Essa operação fará o cadastramento da filial fiscal IW na infraestrutura de
integração com o WEBSERVER das prefeituras. Você poderá utilizar essa operação
tanto para o cadastramento de uma nova empresa quanto para alterações sobre
atributos previamente cadastrados.

Note a
presença do atributo denominado “CERTIFICADO” obrigatório. Para valorar
esse atributo com um “Certificado digital” (que deve ter sido importado
anteriormente na 1ª aba) execute um duplo clique com o botão esquerdo do mouse
diretamente sobre a célula do gride. O IW Irá exibir a interface
ilustrada abaixo:

A caixa de
diálogo F01864, ilustrada acima, exibirá o(s) certificado(s) digital
(ais) previamente importado com o CNPJ da filial selecionada. Você
deverá selecionar um certificado válido na caixa de diálogo para valorar
corretamente o atributo “CERTIFICADO” para efetivar o cadastro da
empresa.
Descritivo
de Alguns Atributos Chaves
|
Acesse
a URL: https://tecnospeed.com.br/plugdfe/nfse/#homologacao para ter informações de como valorar
esses atributos para cada prefeitura. |
Atributos:
RPS.NUMERACAO.NUMERO.1 e RPS.NUMERACAO.SERIE.1:
Esses são atributos
obrigatórios. RPS significa “Recibo Provisório de Prestação de Serviço” é um
documento que oferece um "comprovante" para o prestador do serviço,
demonstrando que houve a solicitação da emissão da NFS-e pelo mesmo junto à prefeitura
(do domicílio fiscal). o RPS é o instrumento comprobatório válido no intervalo
de tempo que se estende do "instante da solicitação da emissão da
NFS-e" até a "aprovação e emissão propriamente dita da NFS-e pela prefeitura". EO RPS poderá ser inclusive impresso e
entregue ao cliente enquanto não ocorre a emissão da NFS-e. O layout de impressão de um RPS é quase
idêntico ao layout da NFE-e. A numeração do RPS é sequencial (não é possível
utilizar um número de RPS se o número exatamente anterior ainda não foi
utilizado (é como se fosse um bloco pré-impresso em papel). Exemplo: Se
tentarmos registrar um RPS de número 100 e o nº 99 ainda não foi utilizado a
solicitação será recusada). Portando
para iniciar o uso da emissão de NFS-e pela API (via Web Service) será
necessário casar essa numeração de forma precisa (tratamento análogo para o
atributo "série" do RPS).
Nota
complementar:
Sobre a
série do RPS: Cada cidade utiliza séries distintas de RPS.
Quanto à numeração: Caso a filial já tenha emitido RPS através de outros
sistemas utilizados anteriormente: Nesse caso a filial dever consultar junto
sua contabilidade ou na prefeitura para saber qual seria a próxima numeração.
Observação: Caso não se consiga obter essa numeração: Uma tentativa válida será
cadastrar RPS.NUMERACAO.NUMERO.1 = 1 e RPS.NUMERACAO.SERIE.1 = 1. Caso a
prefeitura não aceite esses valores haverá uma mensagem de erro clara (esse é o
caso em que de fato já houve emissão de RPS por algum sistema anterior e será
de fato necessário obter a numeração e série corretos antes de prosseguir com o
processo.
Atributos:
PREFEITURA.LOGIN e PREFEITURA.SENHA
Esses atributos poderão ser obrigatórios ou não dependendo de cada prefeitura.
Acesse a URL https://tecnospeed.com.br/plugdfe/nfse/#homologacao para ter detalhes a respeito da valoração
desses atributos na sua prefeitura.
Botão:
Info Empresa: O
acionamento desse botão fará com que o IW acione a interface com a
infraestrutura de integração WEBSERVER com as prefeituras e recupere os
atributos cadastrados para fins de consulta apenas.
Botão:
Retorno WEB: Esse
botão permite realizar operação de ativação ou remoção do “Servidor de Retorno
WEB” relacionados com a infraestrutura de integração WEBSERVER com os sites das
prefeituras para emissão automatizada da NFS. O ‘Servidor de Retorno WEB
(WebHook) oferece uma infraestrutura que “monitora o andamento” da emissão das
NFS nos servidores das prefeituras e retorna de forma automatizada ao IW o
status da emissão da NFS (sem que seja necessário que o usuário do IW acione
manualmente a opção de “Verificação do status de emissão da NS”. Nominalmente,
sempre que cadastramos uma nova empresa devemos executar a operação “Instanciar
Servidor Retorno WEB” para “ativar essa automação”.
O acionamento desse botão promoverá a abertura do popup menu ilustrado abaixo:

Pesquisar
Servidor Retorno WEB:
Retorna valores de atributos do “Servidor de Retorno WEB”.
Instanciar Servidor Retorno WEB: Efetiva a ativação do “Servidor de Retorno WEB”.
Remover Servidor Retorno WEB: Efetiva a remoção (inativação do “Servidor
de Retorno WEB”. Essa operação poderá ser executada em conjunto com “Instanciar
Servidor WEB” em seguida para interromper e reiniciar esse servidor. Poderá ser
útil para tratar situações de falhas de infraestrutura ou em casos de
alterações em parametrizações básicas (URL etc).
Verificar Servidor Retorno WEB: Efetiva uma verificação do status do
“Servidor de Retorno WEB”.
Processo para Ativação da Integração WEBSERVER com Sites da Prefeituras
O IW oferece recursos que possibilitam a automatização do processo de
emissão das Notas Fiscais de Serviço via integração com API WEBESRVER junto aos
sites das prefeituras.
Esse recurso está baseando na integração com provedores de serviços de
integração. O IW possui integrações homologadas com o provedor “TecnoSpeed” que
oferece integração com os sites de diversas prefeituras em nível nacional.
Nota: Embora essa API já tenha homologada a interoperação com uma grande
quantidade de prefeituras (por volta de 2.000), nem todas estão homologadas
nessa infraestrutura. Sempre que se for ativar o processo de integração para
emissão de NFS automatizado deve-se consultar se a prefeitura correspondente ao
domicílio fiscal dessa filial consta na relação de prefeituras
homologadas.
Consulte a
seguinte URL para ter acesso à relação de prefeitura homologadas:
https://tecnospeed.com.br/plugdfe/nfse/#homologacao
Nota: Essa lista de prefeituras vem sendo
ampliada sistematicamente.
A ativação
da automatização da emissão de NFS via integração (API Webeserver) envolverá
basicamente os seguintes passos:
Passo 0: Verificar se a prefeitura do domicílio fiscal da filial sendo
cadastrada já consta na relação de prefeituras homologadas. Em caso afirmativo
dar sequência nos demais passos.
Passo 1: Importação do Certificado Digital da Filial para permissão da
interoperação WEBSERVER com o site da prefeitura (F02064 IW).
Passo 2: Registro da filial do
provedor da API de integração (F02064 IW)
Passo 3: Tramitação da autorização para interoperação via API WEBSERVER
para emissão as Notas Fiscais de Serviço para a filial junto à prefeitura
(domicílio fiscal da filial). Acesse o site da prefeitura do seu domicílio
fiscal para obter informações de como ativar a integração (esse processo poderá
variar de prefeitura para prefeitura).
Passo 4: Ativar o processo de emissão de NFS por API de integração (F02064
IW).
Passo 5: Realizar casos reais de emissão de NFS via integração. i
IMPORTANTE: Quando rodamos a interface configurada para ambiente de “homologação”
as operações de verificar emissão de NF darão erro pois nesses casos não irá
funcionar a o processo de baixar o PDF da NF. Nesses casos ocorrerá erro tipo
404 (Exemplo: Falha
baixa pdf nota 404 (Not Found) ERROR=Not Found MESSAGE=Esta rota não existe no
serviço). Quando já consegue emitir a NF em homologação, o processo recomendado
será chavear para produção para conclusão final da homologação em produção.
Vejam se chaveia a integração do ambiente de homologação para o ambiente de
produção na figura abaixo:

|
|
A interface F02153, ilustrada abaixo, permite acessar as informações
armazenadas na tabela FININTEGRATIONLOG para fins de análise e apoio a
diagnóstico para assistência técnica.

Anexo A –
Informações Técnicas
[1] – Documentação Técnica API de Integração Webserver
Acesse o link abaixo para ter acesso a documentação técnica referente à API de
integração WEBSERVER:
https://docs.plugnotas.com.br/#tag/NFSe/operation/post-nfse
[2] – Tabela de log de transações de Integração
Todo acionamento
para emissão de emissão de NFS-e via integração grava registros de log na
tabela FININTEGRATIONLOG.
A data da solicitação ficará gravada na coluna “EventDate” e ficam
armazenados os XML´s de envio e retorno da solicitação ao WEBERSVER.
Anexo B – Configurando o IW para Gerar Faturamentos Subdivididos por Grupo
Fiscal e Parametrização de Datas de Vencimento Customizadas
No caso de
faturamento para clientes Particulares, como é comum geral em ILPI´s, poderá
ser necessário subdividir a fatura em partes seja por terem “características
fiscais” distintas (nº CNAE ou alíquotas de impostos municipais diferentes) ou
seja por exigência do sacado (ele poderá solicitar faturas e emissões de NFS-e
diferentes para o pagamento da mensalidade e de sessões de terapias (ex.:
fisioterapia) pelo fato de que ele poderá ter o direito de reembolso junto ao
plano de saúde dos gastos com as sessões
de terapias. Além disso, poderá haver um tratamento diferenciado no que se
refere às datas de vencimento das faturas de cada paciente/residente.
O IW permite a automatização dessas subdivisões utilizando os seguintes
recursos:
b.1 – Configuração de “Grupos Fiscais” no IW (Interface: F02110)
b.2 – Configuração de Regras de Cobrança por Filial
b.3 – Configuração de Regras de Cobrança Diferenciados por Residente / Paciente
b.1 –
Configuração de “Grupos Fiscais” no IW (Interface: F02110)
Acesse o seguinte link
no menu em árvore do IW:

A figura a seguir
ilustra a interface F02110 utilizada para configuração dos “Grupos Fiscais”:

IMPORTANTE:
Devemos configurar
um “Código de Grupo Fiscal” para cada um dos tipos SCC.
Nota: O código do grupo fiscal tem seu domínio de valores determinado
pela constante IW denominada: K_TAX_SCC_CLASSIFICATION_CODE.
Nos casos em que dentro da relação de códigos de um “Tipo SCC” existirem
elementos que devam ser associados a “Códigos de Grupo Fiscal” distintos,
deve-se valorar a coluna “Exige Partição” = sim, em seguida, navegar para a 2ª
aba e cadastrar os “códigos de grupo fiscal para cada um dos códigos desse tipo
SCC (formando uma “Partição” (todo código SCC abaixo desse tipo estará
associado univocamente a um código de grupo fiscal).
Notas
conceituais:
[a] - No exemplo acima configuramos em um grupo fiscal diferenciado o tipo SCC
“37: Class. Profissionais”: Dessa forma teremos o faturamento das sessões de
terapias (fisio, fono etc) destacados em um faturamento a parte permitindo
emissão de NFS diferenciada (por exemplo para envio ao responsável pelo
paciente / residente para fins de reembolso junto ao plano de saúde).
[b] No
exemplo acima configuramos também em um grupo fiscal diferenciado os tipos SCC
“71:Dietas”; “56: Mat. Enfermagem”; “55:Medicamentos” e “57:Materiais
Diversos”) permitindo gerar fatura diferenciada para os materiais lançados na
conta do residente / paciente. Para essa fatura é comum não emitir NFS de
serviço (em ILPI´s) por se tratar tão somente de uma operação de
reembolso.
Nota
Técnica: Caso na sua
instalação os dados apresentados na interface F02110 ainda não tenham sido
inicializados, deve-se a acionar a IW para que essa efetivar essa
inicialização.
Para gerar os registros de base na tabela TAXCLASSIFXSCCTABLE utilize o comando
abaixo:
|
-- INSERE TIPOS SCC PRINCIPAIS; insert into TAXCLASSIFXSCCTABLE
(IDTABLE,TAXSCCCLASSIFCODE, REQUIREDSCCCLASSIF) -- INSERE SUBTIPOS DE REG. COBRA DIÁRIAS / MENSALIDADES; INSERT INTO TAXCLASSIFXSCCTABLE
(IDTABLE,TAXSCCCLASSIFCODE, REQUIREDSCCCLASSIF) |
b2 –
Configuração de Regras de Cobrança por Filial
Acesse a seguinte
interface no menu em árvore do IW:

Será lançada a interface
ilustrada abaixo:

Nota: Caso essa
interface ainda não esteja declarada no menu da sua instalação seguem os
parâmetros efetivar essa declaração:

Classe: com.iw.visualLayer.application.IwFormStartEditDialog
Parâmetros: |GLBTAXCLASSIFDET||||||||||||||0|1|1|1||||
Nessa
interface devemos configurar para cada filial / Código de Grupo Fiscal o
seguinte conjunto de atributos:
Filial: Filial IW.
Cod. Grupo Fiscal: Código do grupo fiscal. Nota: O código do
grupo fiscal tem seu domínio de valores determinado pela constante IW
denominada: K_TAX_SCC_CLASSIFICATION_CODE.
Código CNAE: Codificação Nacional de Atividades Econômicas. Esse
atributo será utilizado no processo de emissão da NFS.
Exige emissão de NFS: (sim,não): Determina o comportamento do sistema
referente à exigência de emissão da NFS
para liberação da fatura para cobrança.
Delay Geração Fatura (n. dias): Esse atributo participa do algoritmo
automático de valoração da “Data de Vencimento” das faturas. Nos casos em que a
“data parametrizada para vencimento” for anterior à data de geração do
faturamento, o sistema valorará a data de vencimento como sendo a data corrente
acrescido do valor desse atributo. Nota: A Data de vencimento das faturas dos
pacientes / residentes é configurada no painel do prontuário “
IRRF (%): Alíquota para IRRF.
INSS (%): Alíquota para INSS.
PIS (%): Alíquota para PIS.
COFINS (%): Alíquota para COFINS.
CSLL (%): Alíquota para CSLL.
ISS (%): Alíquota para ISS.
Reter IRRF: Reter IRRF.
Reter INSS: Reter INSS.
Reter PIS: Reter PIS.
Reter COFINS: Reter COFINS.
Reter CSLL: Reter CSLL.
Reter ISS: Reter ISS.
b.3 – Configuração de Regras de Cobrança Diferenciados por Residente / Paciente
(Painel do Prontuário “Parâmetros de Cobrança).
A figura a seguir
ilustra essa interface: Nela vamos parametrizar as regras de cobrança para cada
residente determinando se deverá haver a quebra do faturamento por grupos
fiscais ou não , bem como poderemos determinar a data de vencimento nominal das
faturas de forma customizada para cada residente.

Nota
Técnica: O painel
“Instruções de Cobrança” verificar se na sua base existe a declaração do painel
:
Tabela CapNaviConfig: ID = 2893, NavigType=4, CaptionOrder=18, Name=’Payment
Instructions’,
PanelClassName=’com.iw.visualLayer.global.IwPanelCfgPaymentInstruction’.
Descrição
dos Atributos:
Cod. Grp
Fiscal: Código do
Grupo Fiscal. Nota: O código do grupo fiscal tem seu domínio de valores
determinado pela constante IW denominada: K_TAX_SCC_CLASSIFICATION_CODE.
Dia de Vencimento: Corresponde ao dia do vencimento nominal das faturas.
Nota: Nessa interface temos o botão “Ativar Quebra Fat. p/ Grupo
Fiscal” (que comutará para “Desativar Quebra Fat. p/ Grupo Fiscal”).
O acionamento da transação “Ativar Quebra Fat. p/ Grupo Fiscal” abrirá
caixa de diálogo para que você informe a “Data de vencimento” das faturas de
cada “Grupo Fiscal”. Os pacientes / residentes que estiverem marcados para
geração de faturamento com quebra por “Grupo Fiscal”, sempre que for realizada
uma “Aprovação interna” do DOC na interface F01126 o sistema irá “subdividir” a
fatura gerando um registro de faturamento (tabela FINRECOGBILL) distinto para
cada “Grupo Fiscal”. Você poderá ainda editar as datas de vencimento das
faturas de cada “Grupo Fiscal” diretamente no gride e acionar o botão “Salvar”.
Quando
acionamos a opção “Desativar Quebra Fat. p/ Grupo Fiscal” o sistema
abrirá caixa de diálogo para que você informe a “Data de Vencimento” da fatura
do Paciente / Residente.
Nota Técnica: O sistema valorará a “Data de Vencimento” com um valor
default obtido a partir da “Política de Cobrança” configurada no cadastro da
“Pessoa Jurídica” vinculada à admissão (GlbEnterprise.IDPayPolicy que aponta
para um registro na tabela CTRPAYPOLICY.LAWAYMONTHDAY (Dia de Vencimento)).
Nota
Complementar: Sempre
que navegarmos para esse painel do prontuário pela 1ª vez, o sistema
automaticamente registrará o residente na condição “Não Gerar Quebra de
Faturamento por Grupo Fiscal” que corresponde à condição default adotada
pelo sistema. Nessa condição você poderá ainda editar o “Dia de Vencimento” da
fatura para o paciente / residente.
Como ilustração, na figura abaixo apresentamos como ficará a interface após
acionarmos o botão “Ativar Quebra Fat. p/ Grp Fiscal”: Notem que o botão
comutará para “Desativar Quebra Fat. p/ Grp Fiscal”.

Critério de Valoração da “Data de Vencimento” das faturas:
Primeiramente o sistema verificará se se existe “Instrução de cobrança” para
o Paciente / Residente cadastrada no painel “Instrução de Cobrança” do
prontuário. Se encontrar valor registrado será adotado o “Dia de
Vencimento” indicada nesse painel. A data de vencimento propriamente dita da
fatura irá depender da “Data corrente” e do “Dia de Vencimento” cadastrada para
o Paciente / Residente da seguinte forma: Se data corrente corresponde um dia
no mês que é menor ou igual ao “Dia de Vencimento” cadastrado para o
Paciente / Residente então a “Data de Vencimento da Fatura” será igual à “Data
correspondente ao dia Vencimento no mês corrente”. Se a data corrente
apontar para um dia maior do que o “Dia de Vencimento” cadastrada para o
Paciente / Residente” então a “Data de Vencimento” da Fatura será feita igual à
“Data corrente” + “Nº de dias de Latência” (obtido da “Política de Cobrança (Tabela
CTRPAYPOLICY. LayAwayDelay). Note que essa regra se aplica tanto a casos com ou
sem quebra de faturamento por “Grupo Fiscal”.
Exemplo:
- Se “Dia de Vencimento” cadastrado no painel for dia 10 e hoje é dia 9: A
fatura será gerada com vencimento no dia 10 do mês corrente.
- De “Dia de Vencimento” cadastrado no painel for dia 10 e hoje é dia 11: Então
a fatura será gerada com vencimento para 11 + “Nº de dias de Latência”. Se “Nº
de dias de Latência configurado for 2 então a fatura será gerada com vencimento
para o dia (11+2) = dia 13 do mês corrente.
Se não
existir “Instrução de cobrança” para o Paciente / Residente” o sistema irá adotar os atributos da
política de cobrança indicada no cadastro da “Pessoa Jurídica” associada à
admissão (coluna GlbEnterprise.IDPAYPOLICY que aponta para um registro na
CTRPAYPOLICY. Serão adotados os atributos CTRPAYPOLICY. LAWAYMONTHDAY (Dia do
mês do Vencimento) e CTRPAYPOLICY.LayAwayDelay Nº de Dias de Latência).
Se não
existir um registro válido na CTRPAYPOLICY com colunas CTRPAYPOLICY. LAWAYMONTHDAY e
CTRPAYPOLICY.LayAwayDelay valoradas, a data de vencimento da fatura será igual
a “data corente + 1 dia”.